This website requires JavaScript.
Explore
Help
Sign In
xinyun
/
ComfyUI
Watch
1
Star
0
Fork
0
You've already forked ComfyUI
mirror of
https://git.datalinker.icu/comfyanonymous/ComfyUI
synced
2026-04-01 15:27:16 +08:00
Code
Issues
Packages
Projects
Releases
Wiki
Activity
ComfyUI
/
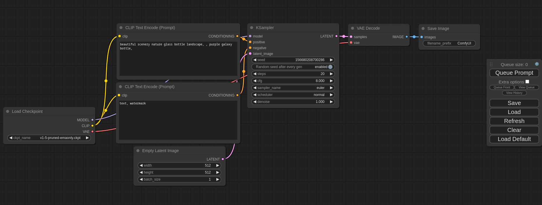
comfyui_screenshot.png
comfyanonymous
e2e689cca7
Update screenshot.
2023-04-10 03:37:46 -04:00
116 KiB
1859x705px
Raw
History