This website requires JavaScript.
Explore
Help
Sign In
xinyun
/
vllm
Watch
1
Star
0
Fork
0
You've already forked vllm
mirror of
https://git.datalinker.icu/vllm-project/vllm.git
synced
2026-04-09 08:47:04 +08:00
Code
Issues
Packages
Projects
Releases
Wiki
Activity
vllm
/
docs
/
assets
/
features
/
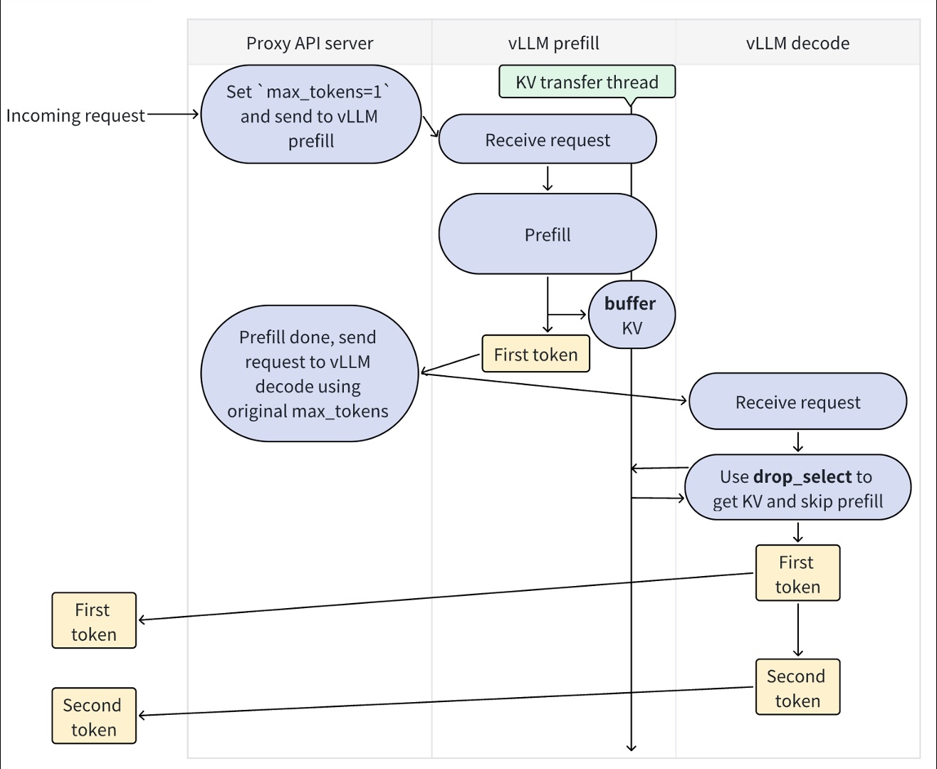
disagg_prefill
/
overview.jpg
Harry Mellor
a1fe24d961
Migrate docs from Sphinx to MkDocs (
#18145
)
...
Signed-off-by: Harry Mellor <19981378+hmellor@users.noreply.github.com>
2025-05-23 02:09:53 -07:00
173 KiB
Raw
Permalink
History