This website requires JavaScript.
Explore
Help
Sign In
xinyun
/
vllm
Watch
1
Star
0
Fork
0
You've already forked vllm
mirror of
https://git.datalinker.icu/vllm-project/vllm.git
synced
2026-04-09 09:57:06 +08:00
Code
Issues
Packages
Projects
Releases
Wiki
Activity
vllm
/
docs
/
source
/
assets
/
usage
/
disagg_prefill
/
overview.jpg
Kuntai Du
38e599d6a8
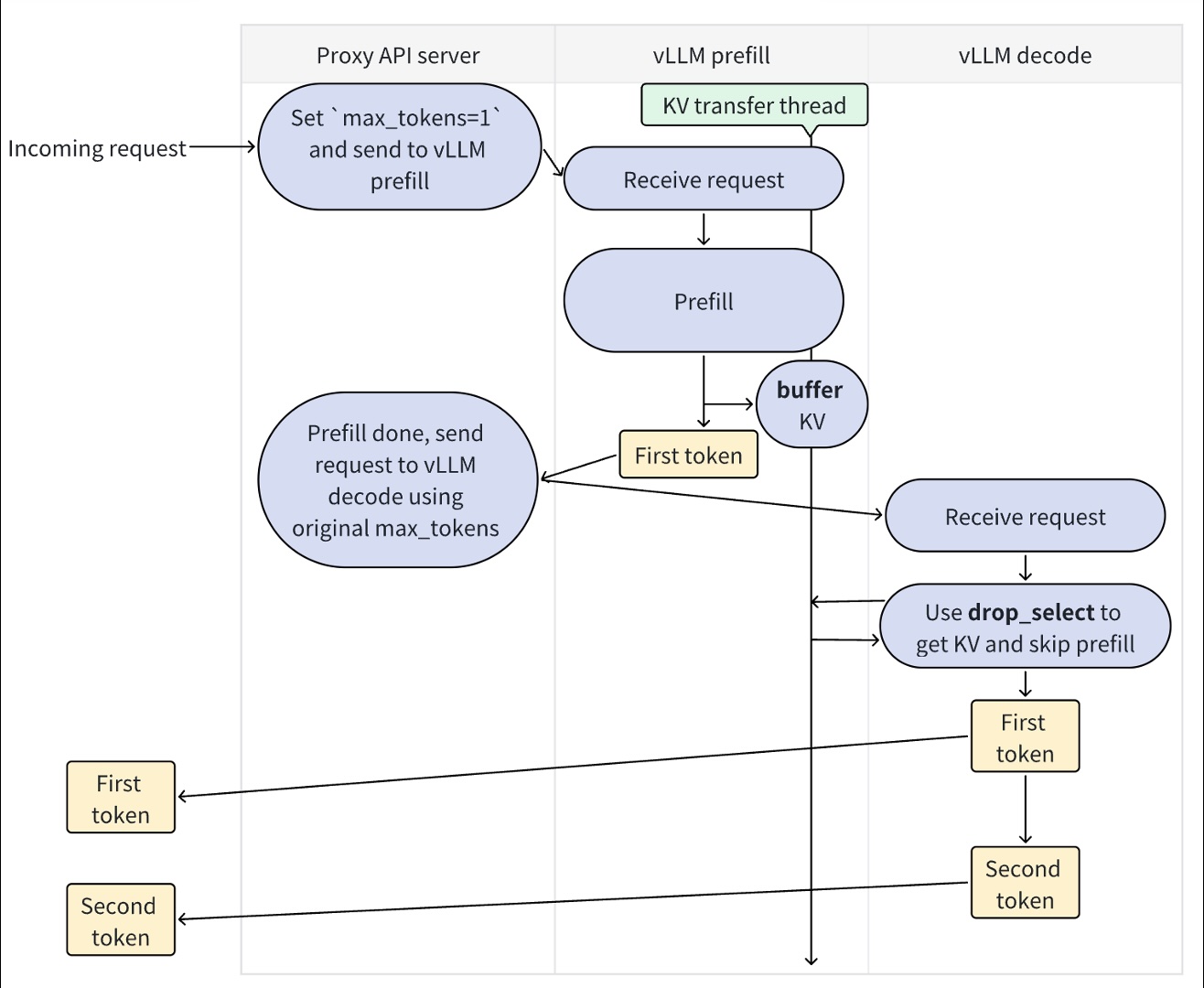
[Doc] add documentation for disaggregated prefilling (
#11197
)
...
Signed-off-by: Kuntai Du <kuntai@uchicago.edu>
2024-12-15 13:31:16 -06:00
173 KiB
Raw
History